Первая версия программы для покер клиента CoinPoker Это пока бета-версия, так что пользоваться можно совершенно бесплатно
В качестве заготовки для интерфейса брал WinamaxCaption, поэтому текущий набор функций является некоторым подмножеством того, что было реализовано там (возможно где-то в интерфейсе ещё остались надписи "Winamax", т.к. я не все диалоговые окна и функции проверял). Не все из присутствующих функций реализованы и/или протестированы, но большинство должно работать.
То, что определённо должно работать: 1. Betscript Эта вкладка на 99% является копией аналогичной вкладки WinamaxCaption, за исключением типов столов в фильтрах (здесь их всего два - Cash и МТТ). Тщательно не тестировал, но полагаю, что 100% функций здесь должны работать.
2. Hotkeys Из заявленных хоткеев вероятно не работают только Bet change (я ещё не делал их реализацию, добавлю её в будущем) Экшн хоткеи должны работать, также сделал реализацию для Sit out next bb и Sit out next hand. Остальные присутствующие хоткеи, не требующие взаимодействия с внутренностями стола, также должны работать. В будущем добавлю хоткеи для реплеера и некоторых других кнопок на столе.
В Betting hotkeys также всё должно работать
Additional hotkeys / Click on point hotkeys пока тщательно не тестировал, но по крайней мере правый клик по центру стола там можно настроить и он работает (если вы настроили хоткей на правую кнопку мыши и вам нужно переключать стол в бб и обратно).
Global hokeys не проверял, но, вероятно, там всё работает. Какие-то хоткеи для лобби возможно ещё добавлю в будущем.
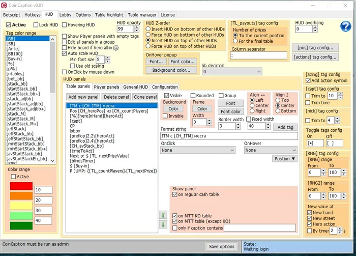
3. HUD Большинство основных функций ХАДа должно работать - [pos], [actions], стеки разного вида, потоддсы, кнопки для ставок в ХАДе, копирование ников по ОnClick и т.п. Бетбокс теги не проверял, хотя весь код для их реализации уже написан.
Турнирные теги также должны работать. Здесь их два набора, как в StarsCaption - с префиксом CH и с префиксом TL. CH теги берутся из вкладки Info в чате и из некоторых других сопутствующих структур. Для их обновления ничего специально делать не нужно, они обновляются автоматически. В текущей версии их доступно восемь: [CH_heroPos] - позиция хиро в турнире [CH_countPlayers] - текущее кол-во игроков в турнире [CH_tables] - количество столов в турнире [CH_ITM] - количество ITM позиций в турнире [CH_maxStack] - максимальный стек в турнире [CH_avStack] - средний стек в турнире [CH_blindsLevelNumber] - номер уровня блайндов [CH_blindsTimer] - таймер до следующего уровня блайндов СH стеки в бб делать не стал, если нужно, поделите формулой {[CH_avStack]/bb} Может быть позже добавлю
TL тегов сделал 23 штуки, ещё два или три добавлю позже. Для их обновления турнирное лобби должно быть открыто. Функцию автообновления, которая сама открывает и прячет лобби (как это сделано в Party/888/StarsCaption) пока не сделал, добавлю позже. Обратите внимание, что тега [TL_heroPos] нет, есть только [CH_heroPos]
Пока не работают теги, связанные с временем до конца хода и таймбанком (такие как [timeToAct], [timeBank], [tbActivatedTables] и т.д.), их реализацию добавлю позже.
Для всех галок в левом нижнем углу стола (как внутри вкладки, так и снаружи) сделал теги, отображающие их состояние: [sitOutNextBB], [sitOutNextHand], [waitForBB], [runItTwice], [postStraddle], [autoTimebank], [auto_rebuy] Также для каждого из них сделал функцию ОnClick для переключения их состояния, что позволяет сделать для них интерактивные кнопки в любом месте стола (при свёрнутом чате они тоже работают, также как и хоткеи Sit out next bb / Sit out next hand). Вероятно в турнирах бывают ещё галки для автоаддона (и может быть ещё какие-то), которых я не видел - если нужны для них хоткеи или кнопки в ХАДе - пишите, добавлю.
4. Lobby Здесь пока только слот и обрезание для лобби (не проверял, но скорее всего работает)
5. Options Здесь пока тоже мало функций и не все из них я проверял
6. Table highlight Здесь почти ничего не проверял, займусь в будущих версиях (хотя часть функций определённо должна работать уже сейчас)
7. Table manager Простая расстановка должна работать, функции автоактивации пока не проверял
Также пока не изучал возможность обработки диалоговых окон (типа регистрации в турнире или кешбайина), займусь этим в позже.
По поводу увеличения шрифтов на столе пока только предварительно смотрел - скорее всего там никаких проблем с реализацией быть не должно, так что в одной из следующих версий попробую что-то добавить. Удаление виджетов со стола скорее всего тоже получится сделать. По поводу перемещения виджетов - пока не знаю, нужно изучать.
Также я не знаю, будет ли программа конфликтовать с другими программами, внедряющимися в клиент (такими как Hand2Note, Jurojin и т.д.) Вероятность этого всегда имеется, так что пишите, если вдруг это так - буду смотреть, что можно с этим сделать. Также пишите, если вдруг не работает что-то из заявленного выше или есть какие-то другие проблемы. Ну и пишите, чего ещё не хватает из того, что я уже реализовал или упомянул выше в планах на реализацию.
С CoinPoker по поводу программы я пока не связывался, но на первый взгляд я не сделал ничего, что в каком-либо виде уже не сделано в Jurojin или противоречило бы здравому смыслу. Попробую написать им письмо в ближайшее время, посмотрим, что из этого выйдет.
Привет, видел у кого то есть формула в stars caption "heroinhand",когда сайзинги отображаются,только если хиро в раздаче,подскажи, пожалуйста, как правильно прописать
Привет, видел у кого то есть формула в stars caption "heroinhand",когда сайзинги отображаются,только если хиро в раздаче,подскажи, пожалуйста, как правильно прописать
Привет
Можно добавить в панель тег [heroInHand], и она будет отображаться только на тех столах, на которых есть хиро
Но если ты кнопки для ставок имеешь в виду, то лучше использовать тег [heroAct] вместо этого - тогда они будут отбражаться только во время твоего хода
Например эта кнопка будет отображаться только во время твоего хода на постфлопе
(при желании можно и ещё большее тонкую настройку сделать, если тебе нужны разные наборы кнопок для флопа, тёрна и ривера, например)
LikeAA, спс, нажимаю зарегистрироваться в лобби рума, выскакивает лобби турнира(хочу чтобы лобби турнира сразу автоматически закрывало), вроде где-то можно поставить галочку, но не могу вспомнить где, посмотрел по вкладкам в старскепшн и не нашел(
LikeAA, спс, нажимаю зарегистрироваться в лобби рума, выскакивает лобби турнира(хочу чтобы лобби турнира сразу автоматически закрывало), вроде где-то можно поставить галочку, но не могу вспомнить где, посмотрел по вкладкам в старскепшн и не нашел(
3. Сделал реализацию для функций, связанных со временем до конца хода и таймбанком (теги [timeToAct], [timeBank] и т.д.)
4. Hotkeys / Replayer, Lobby, Tile Tables
Хоткеи, кликающие некоторые из кнопок в правой части заголовка стола
5. Layout editor
Fonts - настройка шрифтов. Пока добавил настройку для десяка разных надписей, в будущих версиях добавлю ещё (как минимум для таймбанка, может ещё для чего-то)
Stack color range - настройка цветов стеков в зависимости от их значения в бб (работает только когда стол в бб режиме)
Remove BB - убирает суффикс BB у всех надписей на столе, когда стол в бб режиме
Center stacks - стеки внутри пода по дефолту выровняны влево, эта опция выравнивает их по центру
Bet shadow - настройка тени от ставок. Можно настроить её цвет, прозрачность, ширину, высоту и радиус закругления углов. Если поставить прозрачность 0, то её вообще не будет видно.
Со стеками и никами ещё поэкспериментирую, возможно для стеков тоже имеет смысл такую тень добавить, т.к. при их раскраске они не всегда выглядят контрастно на фоне с переменной яркостью
Хотя может быть вместо этого имеет смысл добавить общую настройку прозрачности для подов, чтобы фон стола через них не так просвечивал
LikeAA, привет! Подскажи, пожалуйста, если использую StarsCaption только для расстановки столов, то при установке CoinCaption надо будет все заново настраивать, а StarsCaption удалять или они могут паралельно работать?
LikeAA, привет! Подскажи, пожалуйста, если использую StarsCaption только для расстановки столов, то при установке CoinCaption надо будет все заново настраивать, а StarsCaption удалять или они могут паралельно работать?
Вы сможете оставлять комментарии, оценивать посты, участвовать в дискуссиях и повышать свой уровень игры.
Если вы предпочитаете четырехцветную колоду и хотите отключить анимацию аватаров, эти возможности будут в настройках профиля.
Вам станут доступны закладки, бекинг и другие удобные инструменты сайта.
На каждой странице будет видно, где появились новые посты и комментарии.
Если вы зарегистрированы в покер-румах через GipsyTeam, вы получите статистику рейка, бонусные очки для покупок в магазине, эксклюзивные акции и расширенную поддержку.
CoinCaption v0.01
Скачать
Первая версия программы для покер клиента CoinPoker
Это пока бета-версия, так что пользоваться можно совершенно бесплатно
В качестве заготовки для интерфейса брал WinamaxCaption, поэтому текущий набор функций является некоторым подмножеством того, что было реализовано там (возможно где-то в интерфейсе ещё остались надписи "Winamax", т.к. я не все диалоговые окна и функции проверял).
Не все из присутствующих функций реализованы и/или протестированы, но большинство должно работать.
То, что определённо должно работать:
1. Betscript
Эта вкладка на 99% является копией аналогичной вкладки WinamaxCaption, за исключением типов столов в фильтрах (здесь их всего два - Cash и МТТ).
Тщательно не тестировал, но полагаю, что 100% функций здесь должны работать.
2. Hotkeys
Из заявленных хоткеев вероятно не работают только Bet change (я ещё не делал их реализацию, добавлю её в будущем)
Экшн хоткеи должны работать, также сделал реализацию для Sit out next bb и Sit out next hand.
Остальные присутствующие хоткеи, не требующие взаимодействия с внутренностями стола, также должны работать.
В будущем добавлю хоткеи для реплеера и некоторых других кнопок на столе.
В Betting hotkeys также всё должно работать
Additional hotkeys / Click on point hotkeys пока тщательно не тестировал, но по крайней мере правый клик по центру стола там можно настроить и он работает (если вы настроили хоткей на правую кнопку мыши и вам нужно переключать стол в бб и обратно).
Global hokeys не проверял, но, вероятно, там всё работает. Какие-то хоткеи для лобби возможно ещё добавлю в будущем.
3. HUD
Большинство основных функций ХАДа должно работать - [pos], [actions], стеки разного вида, потоддсы, кнопки для ставок в ХАДе, копирование ников по ОnClick и т.п. Бетбокс теги не проверял, хотя весь код для их реализации уже написан.
Турнирные теги также должны работать. Здесь их два набора, как в StarsCaption - с префиксом CH и с префиксом TL.
CH теги берутся из вкладки Info в чате и из некоторых других сопутствующих структур. Для их обновления ничего специально делать не нужно, они обновляются автоматически.
В текущей версии их доступно восемь:
[CH_heroPos] - позиция хиро в турнире
[CH_countPlayers] - текущее кол-во игроков в турнире
[CH_tables] - количество столов в турнире
[CH_ITM] - количество ITM позиций в турнире
[CH_maxStack] - максимальный стек в турнире
[CH_avStack] - средний стек в турнире
[CH_blindsLevelNumber] - номер уровня блайндов
[CH_blindsTimer] - таймер до следующего уровня блайндов
СH стеки в бб делать не стал, если нужно, поделите формулой {[CH_avStack]/bb}
Может быть позже добавлю
TL тегов сделал 23 штуки, ещё два или три добавлю позже. Для их обновления турнирное лобби должно быть открыто. Функцию автообновления, которая сама открывает и прячет лобби (как это сделано в Party/888/StarsCaption) пока не сделал, добавлю позже.
Обратите внимание, что тега [TL_heroPos] нет, есть только [CH_heroPos]
Пока не работают теги, связанные с временем до конца хода и таймбанком (такие как [timeToAct], [timeBank], [tbActivatedTables] и т.д.), их реализацию добавлю позже.
Для всех галок в левом нижнем углу стола (как внутри вкладки, так и снаружи) сделал теги, отображающие их состояние:
[sitOutNextBB], [sitOutNextHand], [waitForBB], [runItTwice], [postStraddle], [autoTimebank], [auto_rebuy]
Также для каждого из них сделал функцию ОnClick для переключения их состояния, что позволяет сделать для них интерактивные кнопки в любом месте стола (при свёрнутом чате они тоже работают, также как и хоткеи Sit out next bb / Sit out next hand).
Вероятно в турнирах бывают ещё галки для автоаддона (и может быть ещё какие-то), которых я не видел - если нужны для них хоткеи или кнопки в ХАДе - пишите, добавлю.
4. Lobby
Здесь пока только слот и обрезание для лобби (не проверял, но скорее всего работает)
5. Options
Здесь пока тоже мало функций и не все из них я проверял
6. Table highlight
Здесь почти ничего не проверял, займусь в будущих версиях (хотя часть функций определённо должна работать уже сейчас)
7. Table manager
Простая расстановка должна работать, функции автоактивации пока не проверял
Также пока не изучал возможность обработки диалоговых окон (типа регистрации в турнире или кешбайина), займусь этим в позже.
По поводу увеличения шрифтов на столе пока только предварительно смотрел - скорее всего там никаких проблем с реализацией быть не должно, так что в одной из следующих версий попробую что-то добавить.
Удаление виджетов со стола скорее всего тоже получится сделать.
По поводу перемещения виджетов - пока не знаю, нужно изучать.
Также я не знаю, будет ли программа конфликтовать с другими программами, внедряющимися в клиент (такими как Hand2Note, Jurojin и т.д.)
Вероятность этого всегда имеется, так что пишите, если вдруг это так - буду смотреть, что можно с этим сделать.
Также пишите, если вдруг не работает что-то из заявленного выше или есть какие-то другие проблемы.
Ну и пишите, чего ещё не хватает из того, что я уже реализовал или упомянул выше в планах на реализацию.
С CoinPoker по поводу программы я пока не связывался, но на первый взгляд я не сделал ничего, что в каком-либо виде уже не сделано в Jurojin или противоречило бы здравому смыслу.
Попробую написать им письмо в ближайшее время, посмотрим, что из этого выйдет.