evYpe @ 1.11.2020 А есть возможность сделать чтобы старзовский тултип не отображался?
Вероятно да, но нужно проверить, не будет ли каких-то побочных эффектов. Он мешает? Его же вроде и не видно почти из за того, что я поверх свой тултип рисую?
Артист @ 1.11.2020 Не понимаю куда ввести команду!
Я пока точную причину не нашёл, почему новый метод возврата из ситаута не работает, у меня с ним проблем нет. В следующей версии будет добавлено несколько исправлений, надеюсь это поможет. Чтобы вернуть старый вариант, выключи эту опцию:
LikeAA @ 29.10.2020 На самом деле он их тоже должен считать (хотя там и возможны нюансы). Более того, он возможно и открытые реплееры с турнирных столов будет считать (не проверял).
Привет, а возможно сделать, чтоб считалось общее кол-во ПС, Пати и 888? Просто СНГ используются в качестве дозагрузки, когда МТТ не хватает, нужно чтоб суммарно постоянно поддерживалось определенное кол-во столов
LikeAA @ 1.11.2020 Вероятно да, но нужно проверить, не будет ли каких-то побочных эффектов. Он мешает? Его же вроде и не видно почти из за того, что я поверх свой тултип рисую?
LikeAA, StarsCaption. Привет, а на шрифт за столами как теперь повлиять если остался на старом движке, так как вкладка Layout editor теперь только для Авроры? Можно вернуть редактуру старых столов?
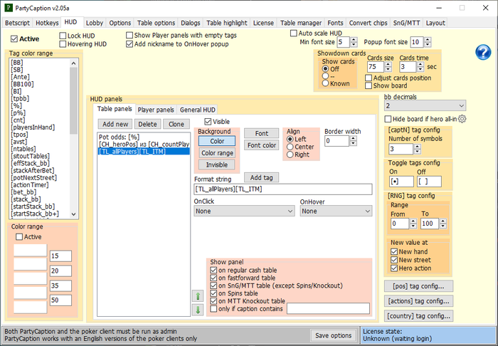
ПОчему то не отображается не позиция не экшен за столом.Еще почему то ИТМ не выводит,на счет него точно не уверен,мб криво написан.Открыт с администратора
LikeAA, привет. При запуске с кепшеном Пати лагает, конкретно заметны лаги при прокрутке списка турниров в лобби. Он у меня сейчас на ноуте итак немного подлагивает, но с кепшеном совсем невозможно. Кепшен последний с оффсайта, Клиент пати тоже. Все запускаю от админа. В чем может быть дело? P.S. Перехожу с ПК на Ноут, система новая, чистая с оффсайта на ноуте, дрова все обновлены. Может с этим как-то связано, чего-то не хватает? На ПК все летало
Артист @ 1.11.2020 Жаль думаю спрос был бы выше чем па ПС!!! Соответственно и заработать можно больше. Так как это рум номер один с недавних пор!!!
С таким же успехом я могу посоветовать тебе играть в три раза больше столов, чем ты играешь сейчас - заработать можно больше. Три программы - это предел того, что я могу потянуть без радикального ухудшения качества программ.
Привет, хотел потестить Starscaption, но у меня HUD на некоторых столах выводится нормально, а на некоторых столах рядом со столом. В чем может быть проблема?
И еще почему у меня не выводится общий HUD?
patrik24rus @ 1.11.2020 Привет, а возможно сделать, чтоб считалось общее кол-во ПС, Пати и 888? Просто СНГ используются в качестве дозагрузки, когда МТТ не хватает, нужно чтоб суммарно постоянно поддерживалось определенное кол-во столов
tatapuh @ 1.11.2020 LikeAA, StarsCaption. Привет, а на шрифт за столами как теперь повлиять если остался на старом движке, так как вкладка Layout editor теперь только для Авроры? Можно вернуть редактуру старых столов?
Привет Редактора шрифтов для старого движка у меня никогда не было, так что возвращать нечего. Насколько я представляю, редактировать шрифты там можно, но я понятия не имею, как.
Potna9MbLLl @ 1.11.2020 ПОчему то не отображается не позиция не экшен за столом.Еще почему то ИТМ не выводит,на счет него точно не уверен,мб криво написан.Открыт с администратора
1. Клиент рума также настроен на запуск от админа? В License / Diagnostics красных надписей нет во время игры? Если у клиента прав админа нет, то там будет сообщение об этом красными буквами, а Player panels (и некоторые другие функции программы) работать не будут. 2. SnG/MTT / Autorefresh [TL_...] tags включена? Клиент рума на английском?
Drugoi1 @ 1.11.2020 LikeAA, привет. При запуске с кепшеном Пати лагает, конкретно заметны лаги при прокрутке списка турниров в лобби. Он у меня сейчас на ноуте итак немного подлагивает, но с кепшеном совсем невозможно. Кепшен последний с оффсайта, Клиент пати тоже. Все запускаю от админа. В чем может быть дело? P.S. Перехожу с ПК на Ноут, система новая, чистая с оффсайта на ноуте, дрова все обновлены. Может с этим как-то связано, чего-то не хватает? На ПК все летало
Привет Основные функции программы (такие как бетскрипт, Player panels в ХАДе) работают? Если есть антивирус (особенно если это Аваст), то добавь программу в исключения - он (возможно некоторые другие антивирусы тоже) может существенно замедлять работу программы. Посмотри, у каких процессов существенно повышается загрузка CPU в диспетчере задач после запуска программы (это может быть покер клиент, или сам кепшен, или антивирус, или ещё что-то).
Lawyer @ 1.11.2020 Привет, хотел потестить Starscaption, но у меня HUD на некоторых столах выводится нормально, а на некоторых столах рядом со столом. В чем может быть проблема?
И еще почему у меня не выводится общий HUD?
Привет 1. У тебя два монитора, на одном ХАД нормально работает, а на другом нет? Или какая-то другая система наблюдается? 2. Возможно он потерялся где-то, попробуй Reset position там кликнуть.
LikeAA, У меня ноут и монитор, столы открываю только на мониторе, иногда открывается нормально иногда нет, и когда я перетаскиваю стол на другое место, то ХАД тоже соскакивает в сторону. Короче, у меня разный масштаб был на ноуте и мониторе. Сделал одинаковый и все работает отлично. Reset position по второму вопросу помогло, спасибо.
Сообщение отредактировал Lawyer - 1.11.2020, 18:53
Вы сможете оставлять комментарии, оценивать посты, участвовать в дискуссиях и повышать свой уровень игры.
Если вы предпочитаете четырехцветную колоду и хотите отключить анимацию аватаров, эти возможности будут в настройках профиля.
Вам станут доступны закладки, бекинг и другие удобные инструменты сайта.
На каждой странице будет видно, где появились новые посты и комментарии.
Если вы зарегистрированы в покер-румах через GipsyTeam, вы получите статистику рейка, бонусные очки для покупок в магазине, эксклюзивные акции и расширенную поддержку.